
"Open BIM Kaysun" is a free tool that has been developed to analyse and design VRF (Variable Refrigerant Flow) air conditioning installations and has been conceived to perform a realistic design of a VRF installation in a 3D environment.
"Open BIM Kaysun" checks that the system is connected correctly; it selects the model of the equipment that is capable of supplying the thermal loads of the spaces, calculates the corrected power depending on the design conditions, selects the diameters of pipes and branches, measures all the elements of the project and compiles them in a document with the quantities, and generates the diagram of the installation.
"Open BIM Kaysun" provides a report with the calculations that have been carried out, the VRF diagram, project quantities in FIEBDC-3 (.bc3) format and a report with the material schedule.
"Open BIM Quantities" is a tool destined to create bills of quantities based on BIM models that have been defined using the IFC standard. This application is integrated into the Open BIM workflow via the BIMserver.center platform.
"Open BIM Quantities" can read the properties and quantities that are contained in the IFC entities that make up the Open BIM model of the building. Users can establish the sets of measurement rules they wish in order to transform the data that is contained in the elements of the model into real items for the bill of quantities. These sets can be saved to be used in other projects.
The items that are then obtained from the BIM model can be linked to concepts of a cost database.
Users can create their own cost databases or import them from databases in FIEBDC-3 format (such as CYPE's cost database Generador de precios).
The program allows users to edit the final result of the quantities and bill of quantities and print reports containing the information that has been generated.
"Open BIM Quantities" also offers users the possibility to export the bill of quantities to FIEBDC-3 format to be used by other cost management programs such as Arquimedes.
"Open BIM Analytical Model" is an application developed to generate analytical geometric models of buildings in order to carry out their energy and acoustic analysis.
The programme allows users to enter all the elements that make up the analytical model, such as spaces, surfaces, edges, junctions, etc. It is also possible to indicate the existing relationships between these entities (which spaces they belong to, adjacencies between surfaces, edges that form a junction etc).
If there is a BIM project located on the BIMserver.center platform that has an architectural model, "Open BIM Analytical Model" allows specialist users to make use of the automatic generation process and modify the elements they consider necessary to adapt them to their needs.
In order to take into account the different thermal and acoustic requirements, the application allows users to define different space groups for the same analytical model (for example, a group depending on use units and another depending on thermal zone criteria).
The defined analytical model can be exported to the Open BIM project that is located on the BIMserver.center platform, which can then be interpreted and imported by Open BIM applications that are dedicated to the thermal and acoustic analysis of buildings.
"StruBIM Uploader" is an application that has been developed by CYPE, with which structural models can be incorporated into Open BIM projects that are located on the BIMserver.center platform, and this way enabling a connection with visualization, analysis and post-processing programs of other developers.
In its first version, "StruBIM Uploader" allows users to incorporate models, which have been generated in the following formats by structural design programs, into Open BIM projects, including their design results:
"CYPEDOC CTE HS 6" is an application that has been designed to justify that the requirements of the "CTE DB HS 6: Protection against radon exposure" code are met. To do so, the following protection systems can be defined: Protection barriers, Ventilated air cavities and Ground depressurization.
CYPEDOC CTE HS 6 generates the justification report of CTE DB HS 6, including a results annex with all the systems that have been installed in each space that is in contact with the ground.
More information (Spanish).
The "Bill of quantities" tab has been added to the toolbar of some of the applications that are integrated in the Open BIM workflow. In the 2020.e version, the first Open BIM programs to have this tab are:
This tab will be integrated into the remaining Open BIM applications in upcoming versions.
The "Bill of quantities" tab provides users with tools to generate and manage the bill of quantities of the installation that each program analyses. Within this tab, users can extract the quantities of the model and, based on that information, generate the real project items. This process is carried out using a correspondence system between the elements that have been measured in the design model and the concepts of the bill of quantities (mapping). This equivalence is stored on a local drive or network, so that it can be extended progressively and used in future projects.
In order to enter project prices easily, users can import complete databases as well as individual concepts from cost databases that have been developed in accordance with the FIEBDC-3 standard (.bc3), such as CYPE's Construction Price Generator.
A cost database and mapping example have been included for installation elements for most of the programs that have the bill of quantities tab. Remember that they are just examples and you can create your own mappings and cost databases.
The documents of the bill of quantities can be extracted in several types of reports (Quantities, Cost breakdown structure, Priced bill of quantities, Detailed priced bill of quantities, BoQ summary) and can be exported in HTML, DOCX, PDF, RTF and TXT formats.
The bill of quantities can also be exported, in "FIEBDC-3" format, from the "Bill of quantities" tab of each program, to then be used in cost management programs such as Arquimedes.
The "Bill of quantities" tab is also included in "Open BIM Quantities" (new program of the 2020.e version). Unlike other applications that include the "Bill of quantities" tab, "Open BIM Quantities" allows users to extract the quantities from BIM models that have been defined using the IFC standard (in their "Quantities of the BIM model" tab) . The other programs extract it from the installation that has been introduced in the program itself. Once the quantities have been extracted, the process to generate the bill of quantities in "Open BIM Quantities" is carried out in its "Bill of quantities" tab, as is done with the other Open BIM applications that contain the tab.
It may occur when users execute a CYPE program from the previous version (2020.d), which was downloaded from the BIMserver.center platform, that a message may appear alerting them that a new version of the program is available and requests if they wish for it to be installed.
If the update process is accepted when a program is executed, it is possible that the message may remain hidden behind the initial program window (project selection). To bring the message to the foreground, close the program, move the program window or change the active window using the "Alt + Tab" key combination.
In future versions, the update message will appear if the version to be updated is 2020.d or later
The manufacturer catalogue has been modified, from a catalogue of a series of parts with specific dimensions to a parametric catalogue where users can enter dimensions of their choice.
Users can now enter openings and lids on ducts; they can add these elements and this way complete the duct installation.
A tool has been added to modify quickly and easily, the height of the position of the ducts that have been entered. Using this option, users can assign a displacement to the ducts with respect to their current position or absolute elevation.
The interface of the application has been renewed.
The side panel containing the elements that are entered in the program (windows, doors and skylights) has been organised. Now, they are grouped by type and subtype in dropdown menus.
ASCE/SEI 7-16: Minimum Design Loads for Buildings and Other Structures.
Implemented in CYPECAD.
ASCE/SEI 7-16: Minimum Design Loads for Buildings and Other Structures.
Implemented in CYPECAD and CYPE 3D.
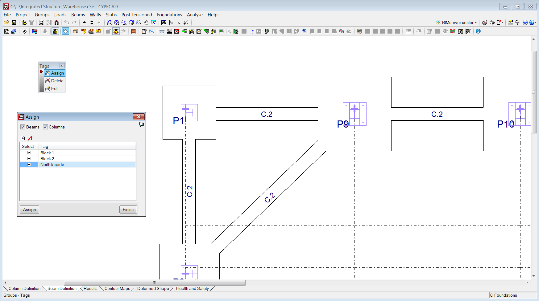
In the 2020.e version, the management of column and beam tags has been implemented. In the portal frames, column detail and column schedule drawings, users can select frames and columns depending on the tags that have been assigned.
Users can access the "Tags" panel from the "Groups" menu in the "Beam Definition" tab, where three options have been implemented:
In the 2020.e version, users have the possibility to obtain the "Column details" and "Column schedule drawings" for columns that have been selected by reference.
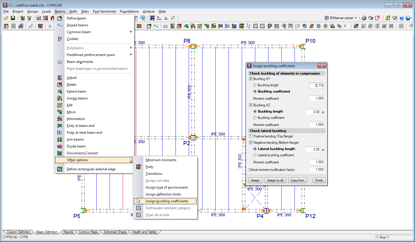
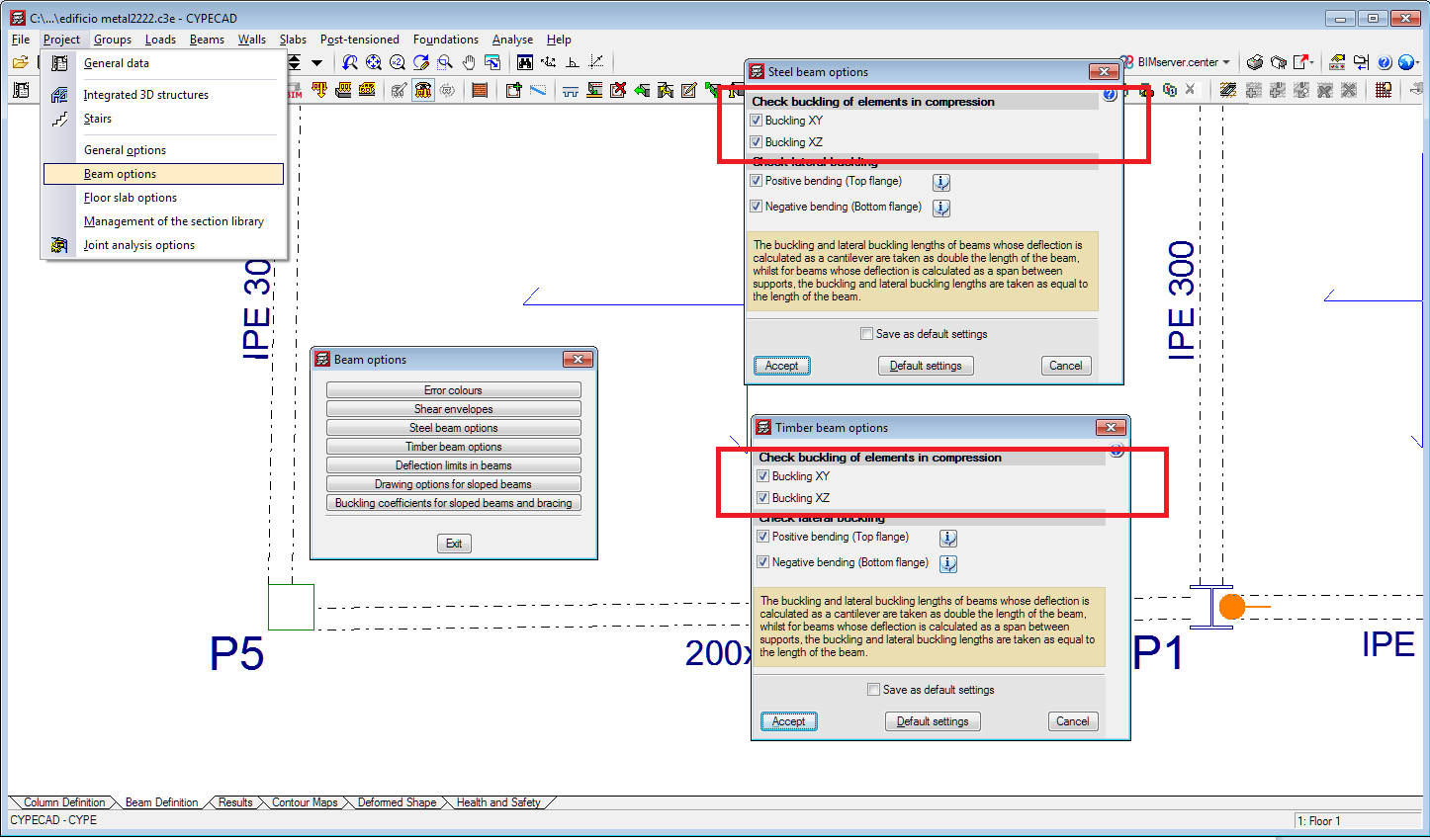
Users can assign buckling and lateral buckling coefficients to steel and timber beams. This option allows users to assign different values to each beam.
This option is located in the Beam Definition tab (Beams > Other options > Assign buckling coefficients).
In the 2020.e version, an option has been implemented to activate or deactivate the buckling check for steel or timber beams that are subjected to compression in the XY plane and in the XZ plane (in CYPECAD only beams that are disconnected from the rigid diaphragm can be subjected to compression). In previous versions, compressed steel or timber beams were always checked for buckling.
In previous versions to the 2020.e version, users could complete or trim the critical perimeter and reinforcement perimeter in the punching shear check. As of the 2020.e version, it is also possible to complete or trim the perimeter of the support.
As of the 2020.e version, the start time, end time and duration of the analysis is added to the final design report.
With this improvement, which is included in the "Sloped floor slabs/ El. Changes" option in the "Walls" menu, users can define an opening in a wall when the upper elevation of the opening is higher than the elevation of the floor. This improvement is useful when intermediate floors have to be defined in the project, such as roof slabs at different heights.
In the 2020.e version of CYPECAD, users can consult results in the 3D view of the deformed shape. This window is accessed from the "Deformed shape" tab, and also (as of the 2020.e version) from the "Deformed shape" option of the "Envelopes" menu of the "Results" tab.
By activating the "Consult" button in the window of the 3D view of the deformed shape, the program displays the displacement values of the points of the structure on which the mouse cursor is placed.
In previous versions, certain warnings interrupted the analysis until users accepted them. As of the 2020.e version, these warnings are displayed with a twenty second wait before closing automatically. In any case, these errors appear in the final report. This improvement allows the analysis to continue and finish when these warnings appear without the need for users to be on the lookout.
Errors related to specific geometries at wall intersections at the same level and with walls introduced on other walls, which interrupted the analysis, have been corrected.
The 2020.e version includes the check of columns and timber bars with circular sections for the following design codes:
As of the 2020.e version, "StruBIM Shear Walls" can interpret ETABS® structural models from the "ETABS 2016" and "ETABS 18" versions (ETABS® is a registered trademark of Computer & Structures, Inc). "StruBIM Shear Walls" obtains the information that is required to design the shear walls from this structural model.
"StruBIM Shear Walls" users can import the structural model from ETABS® using two methods:
In the 2020.e version, the design process has been improved to obtain more optimised reinforcement.
The possibility to open CYPECAD MEP several times simultaneously has been implemented. This way, users can work on multiple projects at the same time. This option was already available in other CYPE applications.
The 2020.e version of "CYPELEC Electrical Mechanisms" includes the definition of the recommended number of points of use for each room when the code specifications for Portugal are selected in the "General options" panel.
The "Match" tool has been implemented to copy parameters from one load to another. Simply select the load to be copied, then the destination loads. This option is located in the "Edit" section of the toolbar.
The "Edit series" tool has been implemented, with which users can edit, in series, loads that have been introduced. This tool is located in the "Edit" section of the toolbar.
If the "Edit series" tool is active, when any element of the single-line diagram is edited, for example, a lighting point, the editing panel that appears has a lower bar that allows users to scroll along (backwards and forwards) all the loads that are present in the electrical distribution. This tool also allows users to copy the editing parameters of the load that is being displayed and paste them to another previous or later load.
The "Edit series" tool is designed to edit and view load characteristics more quickly.
A side tool has been implemented, which users can use to search for panels and subpanels that have been entered, and their respective circuit distribution.
Once the analysis has finished, the tool allows users to mark the corresponding circuit to view its distribution on plan.
The edit panel of the secondary switchboard is completed with the designation of its power supply panel. The power supply panel can be the main switchboard or another secondary panel.
This designation is mandatory and with it, the program detects that the panels are effectively interconnected and hence, there is a greater control of the proposed electrical distribution.
A typical electrical distribution is where certain lighting loads are connected to the same junction box. To speed up this process, a tool called "Horizontal, to junction box" has been included in the "Distribution" block of the toolbar.
The tool works by selecting the loads that are supplied from the same junction box, then click on the right mouse button and then select the junction box itself. The program will generate the connection distribution (star shaped), both horizontal and vertical, between each load and the junction box.
A new project example has been included: "Electrical distribution in training center". This project represents the electrical distribution in a training center that contains a single switchboard, and several secondary panels.
In the "Energy pre-design" window, it is possible to view all the generation and consumption graphs. This functionality makes it possible to quickly compare the corresponding energy consumption and generation for the whole year.
In the "Energy pre-design" window, it is possible to view the intersection between the generation and consumption graphs, showing the contribution of the energy that is generated by the photovoltaic installation with respect to the actual energy consumption in a given month.
In the tooltips of the photovoltaic module and inverter, information has been added to the design results, so users can quickly analyse the results of the design that has been carried out.
Added to the tooltip of the photovoltaic module is:
Added to the tooltip of the inverter is:
The temperature losses section of the justification report is complemented with a table specifying, for each photovoltaic module, the cell temperature that is reached and the temperature loss due to it.
Users can save shading diagrams that have been entered manually. To do so, the option "Keep the shading diagram during the analysis" has been created. If this option is active, the shading diagram that has been entered manually will be saved and losses caused by shadows cast by nearby buildings or other surrounding obstacles will be ignored.
A new project example of a photovoltaic installation for a single-family home has been added, with four photovoltaic modules facing southeast.
As of the 2020.e version, the images of the infrastructure elements (boxes, supply connections and grounding boxes) have the reference of the type in the image that is generated in the key. This way, a greater agreement is achieved between the appearance of the elements in the diagrams with respect to their image on the key.
Users can import and export the set of equipment types and so, have a single file to store them. This way, new projects can be generated more easily and quickly. The same action has also been performed for the view preferences.
A "Symmetry" tool has been developed to increase the development speed for projects.
Users can define view preferences for tags of the different elements so they can be displayed on floor plans.
Video door-phone and video monitoring equipment have been added so it can be included in the BIM model, and so complementing the video door-phone and video monitoring network diagrams that could already be carried out in CYPETEL Schematics.
The "Bill of quantities" tab has been included in the 2020.e version. Now, users have tools that can be used to generate and manage the bill of quantities of the elements that have been introduced in these programs.
More information on this new feature can be found in the "Bill of quantities" tab in project phase Open BIM applications section, which affects several CYPE Open BIM programs.
The hydraulic analysis of singular losses produced by accessories and valves has been included in CYPEFIRE Hydraulic Systems. This new feature includes the following program updates:
In the 2020.e version, the "Bill of quantities" tab has been added in "CYPEFIRE Hydraulic Systems". Now, users have tools that can be used to generate and manage the bill of quantities of the elements that have been introduced in the program.
More information on this new feature can be found in the "Bill of quantities" tab in project phase Open BIM applications section, which affects several CYPE Open BIM programs.
As of the 2020.e version, users can define pipes in "CYPEFIRE Hydraulic Systems" that are made out of polypropylene.
This material has a table of nominal diameters that is different to those of the other materials that are included in the program. Therefore, once a pipes catalogue has been generated with this selected material, it will not be necessary to change the material of the catalogue.
"CYPEFIRE Hydraulic Systems" exports the following files to the Open BIM project, as well as the 3D view of the installation of the extinguishing system:
The design of fire hose reels was included in the 2019.g version of CYPEFIRE Hydraulic Systems. Now, a predefined library of 25 and 45 mm fire hose reels is included.
As of the 2020.e version, "CYPEFIRE Pressure Systems" includes the "Generate load case" option when a pressure system is being entered.
This new tool generates the "door open" load cases, in accordance with that indicated in the EN 12101-6 standard.
The element "Grilles" has been included and can be checked in accordance with the design code. Grilles must be entered inside stairwells for the air discharge to be uniform.
For protected lobbies, a grille must be introduced for each one.
A "User guide" has been included in the application, and can be accessed from the Help menu. The guide includes basic information to get to know all the program tools and how they work.
As of the 2020.e version, the workspace of CYPEHVAC Ductwork changes from a 2D to a 3D workspace. With this improvement, users can continue to work on a floor plan as if it were a 2D workspace or use the 3D view.
In the 2020.e version, the "Bill of quantities" tab has been added in "CYPEHVAC Ductwork". Now, users have tools that can be used to generate and manage the bill of quantities of the elements that have been introduced in the program.
More information on this new feature can be found in the "Bill of quantities" tab in project phase Open BIM applications section, which affects several CYPE Open BIM programs.